送料無料※一部地域を除く。TES LIGHTING コネクタ式間接照明 tiffa(ティファ) TRI702シリーズ 1000タイプ 本体寸法961mm 13W lm 昼白色 5700K TRI間接照明はどんな空間を演出したいかにより選ぶものが変わります。 空間の広がりを演出したい場合には天井を照らすと良いでしょう。 空間の奥行き感を演出したい場合、光のグラデーションを感じたい場合は壁や床を照らすと良いでしょう。 15,400円 (税込)以上ご購入で送料手数料無料!(一部地域を除く)!コイズミ 間接照明 ALL (KOIZUMI) 15,400円 (税込)以上ご
580 Kanaii Room Ideas In 21 Otaku Room Kawaii Room Gamer Room
間接照明 pc
間接照明 pc-間接照明は壁面や天井などの被照射面を間接光で彩り、やわらかな光のグラデーションで上質な空間を演出する照明手法です。 建築意匠に合わせて様々な間接照明演出にお使いいただけるパナソニックの豊富なラインアップをご紹介します。 屋内用 間接照明器具 屋外用 間接照明器具 フルカラー演出用 間接照明大光電機間接照明 DSY4344YTE工事必要 3,684円 コイズミ照明LED間接照明器具 電球色斜光タイプ 工事必要 AL521代引支払・時間指定・日祭配達・他メーカーとの同梱及び返品交換不可 12,3円 送料無料 コイズミ照明LED間接照明器具 温白色斜光タイプ 工事



对不起 我家客厅没有装吊灯 照明这样设计 省钱又实用 Mp头条
間接照明カタログ vol3 間接照明カタログ vol31374円 デスクライト USBグッズ PCアクセサリー パソコン・周辺機器 BRTLX LEDテープライト 電池式ledテープ IP65防水 電球色 100cm間接照明イルミネーションライト 超高輝度 取付簡単 店舗 室内室外 りクリスマス装飾用 お部屋 看板照明 キャンプテープライトそのため、各メンバ PC にそれぞれ専用の IP アドレスを割当てる必要があります。 物理的な Ethernet と同様に最も簡単な方法は、各 PC にプライベート IP アドレスを設定することです。例えば、/24 のようなアドレス空間を割当てます。
読みは「トラベランプ」であってますかね? この商品、なんとスマホのライトを間接照明に変えてくれます。 さっそく使ってみましょうね。 取り付け方はこんな感じ。 スマホのライト部分を覆うようにバンド部分をはめるだけです シリコン素材なのでモニター裏に間接照明を付けて目が楽になりました 先日にスピーカーを交換した際に 色々とPC環境を快適化してやろうと思いたち 以前からやりたかった間接照明をモニター裏に 設置してみました 色々な効果があり大満足なカスタマイズです補助照明以外に、オブジェや間接照明としても利用できます。 I ブラケットライト 壁に取り付ける照明器具です。他の照明と組み合わせて、間接照明としても有効です。 J フットライト 足元を照らしてくれるライトです。暗い廊下や寝室などで重宝。
PCケースのライトアップやデスク周りの間接照明におすすめな「Satechi LED IQ Strip」の紹介でした。 気になった方は是非チェックしてみてくださいね。Bason ledテープライト usb接続 25m テレビ照明 バックライト rgbテープライト リモコン付き 调色调光 高輝度 正面発光 smd5050 両面テープ 間接照明 テレビ用・tv・pc照明・モニター・ホームシアター led装飾ライト 雰囲気作り(非防水) LEDテープライトでオシャレ間接照明! Mac/PCデスクトップ環境を華やかに 年05月24日更新 LEDテープライトでオシャレ間接照明! Mac/PCデスクトップ環境を華やかに 15インチ型MacBook Pro(16) にディスプレイを繋げ、デスクトップマシーンのように使っているgORi( @planetofgori )デス。 関連 15インチ型MacBook Pro(16)をデスクトップ



干货 线形照明灯具如何安装 在办公空间都有哪些应用



仙人掌先生无边框线性铝槽卧室客厅灯带led弧形洗顶线条灯洗墙灯 淘宝网 Led
フロアランプ 無段階調色調光 間接照明 フロアライト スタンド 3色照明効果 北欧風 省エネ ledフロアライト 床置き/ダイニング/寝室 リモコン付き おしゃれ シンプル 日本語取扱説明書付 (ブラック) 5つ星のうち50 2 ¥9,999 ¥9,999 購入手続き画面で適用される5%クーポン 5% OFF クーポンあり 21/7/2 金曜日までにお届け 通常配送料無料 送料無料※一部地域を除く。TES LIGHTING コネクタ式間接照明 tiffa(ティファ) TRI701シリーズ 高照度 1300タイプ 本体寸法1249mm 59W 428lm 白色 4000K TRI 「スティックpc的な需要にマッチするのかも」――minisforumの超小型pcが話題に (21年07月26日) 開会式当日に五輪色のないアキバ (21年07月24日)



𝑠𝑒𝑜𝑦𝑒𝑜𝑛 Cozy Room Aesthetic Korean Cozyroomaesthetickorean Room Inspiration Bedroom Redecorate Bedroom Study Room Decor



楽天市場 宅配便送料無料 モニター ライト モニター掛け式ライト デスクライト ナイトライト Ledライト パソコンライト Pcライト デスクトップライト ディスプレイライト Usb電源 デスクスタンド 調光 調色 間接照明 テレワーク 在宅勤務 スクリーンライト モニター
実は簡単。 間接照明を賢く使って、くつろぎの空間を作り出す 雰囲気のあるバーや、ドラマのおしゃれな部屋などで登場する間接照明。 インテリア上級者向けというイメージがありますが、コツをつかめば、意外と簡単に実現できるんです。間接経費とは 間接経費は、競争的資金を研究者が獲得したことに伴って、直接経費の一定割合が 研究機関に対して 措置されるものであり、研究者が研究費として使用するために措置される経費ではありません。 これは、研究者が研究機関において競争的資金で研究を行う場合に、所属する1 ¥ 3,400 LEDテープ LEDライト 4m 装飾 間接照明 ¥ 1,380 ひまわり 照明 ライト 庭 ガーデニング LED ソーラー式 防水 ¥ 1,750 ブラケットランプ ランプ 照明 壁 壁ランプ 暖色 ¥ 900 ワークライト LED 懐中電灯 防災 アウトドア マグネットフック付



ファンゲームス Pc利用ができる空間は こんな感じ 見た目以上に広いです 余裕のソーシャルディスタンス アップデート予告 窓枠に遮光用タペストリー設置 近日 天井の間接照明化 1月下旬 2月頃



デスク周りでdiy テープledの間接照明にチャレンジ なまら北海道だべさ



間接照明 Led 月ライト 月のランプ あかり インテリア照明 3dプリント Usb充電 リモコン 調色 調光 タッチセンサー 癒し ナイトライト 直径 8cm 匠の誠品 Tkm001 日本電化パーツ 通販 Yahoo ショッピング



Led節能照明網12瓦太陽能燈泡緊急照明燈泡戶外應急燈泡jse003



加特屋 Led Pc高亮度訂製霧面壓條櫃內間接照明 110v 2v直接電壓 長度和色溫皆可訂製 蝦皮購物



搭載geforce 強大功能的最佳pc 遊戲 Nvidia



無主燈設計案例 少用燈 用好光 振旦生活 Mdeditor



間接照明 仕事部屋にpcデスクライト設置 Hueのled電球でおしゃれ部屋に一歩近づく Youtube



Led T5 2呎9w 燈管日光燈層板燈間接照明輕鋼架支架燈燈管串接燈無縫串接 露天拍賣



間接照明の紹介 そそる インテリアブログ



間接照明 Philipsのledテープ Hueライトリボンプラス でpcデスクのおしゃれ空間に アプリ使い方 設定方法 Youtube



设计得到专栏 线性灯 该怎么设计 知乎



間接照明で疲れ目対策 Ledテープライトでpcモニター裏をライトアップしてみた 旅行好きの大阪人ブログ



580 Kanaii Room Ideas In 21 Otaku Room Kawaii Room Gamer Room



Ledテープライトでオシャレ間接照明 Mac Pcデスクトップ環境を華やかに ゴリミー



Bottsu Twitterissa 間接照明に興味が出まして 月の間接照明ルナとrgbタイプのledテープをパソコンデスクとモニタの裏側に貼ってみました Asus Rogファンでございます お前らのpcデスク周り晒していけ



レビュー デスク周りの間接照明におすすめな Satechi Led Strip は部屋の雰囲気を変えるベストアイテム ログ



楽天市場 パソコンライト Led照明 Usbライト Ledライト ブックライト フットライト Led照明 卓上ライト Pc 車内 ルームランプ 間接照明 デスクライト Goodstores楽天市場店



Diy Ledテープを使ってデスクの間接照明を作った Road To Fire



トラック 今後 置き場 Pc デスク 間接 照明 Sekizuka Syoten Jp



Ledテープled Illuminacion イルミナシオン レビュー Pcを格安で簡単に光らせる方法 ツカツカcamp



Ledテープでpcデスクを簡単にオシャレ間接照明にする方法



ガンダム 新作fps Gundam Evolution 発表 Pc向けbテストを8月開催 Game Watch



Shop Hocom Tw Uploads Userfiles Files J2jesebgycakydg Pdf



クレジット決済のみ送料無料 Ledテープライト 50cm 2本セット テレビ Pc照明 間接



Remedy Entertainment 將nvidia Rtx 加入 控制 Control 當中 展現驚人的即時光線追蹤反射與全域照明



Kiss Quiet 億光燈珠 Cns T5 2尺 白光 黄光 自然光 一體式led燈管層板燈 2入 Pchome 24h購物



精選 哪裡買 Led T5 4尺16w 黃光 串接燈管層板燈 取代t8 燈管 10w w Expc X Lighting推薦 買甜點享95折 Ezo Tw Anz 痞客邦



30入 99免運台製廠led T5 18w 4尺爆亮串接燈層板燈支架燈取代t8 燈管舞光expc 蝦皮購物



グリーンハウス Igzoパネル採用で165hzの27型wqhd液晶 Pc Watch



加拿大pc 官网



X Tend Tps498 悬挂式和吸顶式灯具 弧线造型的t8 T5悬挂灯具 悬挂式和吸顶式灯具 无锡市盛泰富工贸有限公司



リモコン操作のledテープライトでなんでも間接照明化



レビュー デスク周りの間接照明におすすめな Satechi Led Strip は部屋の雰囲気を変えるベストアイテム ログ



Ledシート4本で間接照明 光るヘッドホンスタンド 白井ハト Note



間接照明がもたらすインテリア効果はおしゃれ以外にも リフォームのことなら家仲間コム



間接照明のある暮らし パンテラポータブル Hidemaroom Note



舞光4呎led支架燈t5 18w 一體化層板燈不斷光間接照明2年保固 松果購物



障碍照明 万图壁纸网



天井照明 オシャレ ペンダントライト 木星 ライト 間接照明 和室 リビング 天井 家具 インテリア 照明 25cm 電球 リモコン付き 匠の誠品 ルナプライマル Tkm040 日本電化パーツ 通販 Yahoo ショッピング 일본구매대행 직구 바이박스



Ziistle Dot Amp Line天然原木人體感應觸控夜燈 2色 Shark Tank Taiwan 歐美時尚生活網



Spr Smilemind ラブリコで柱を建てて 看板付けて テープライトで間接照明 カラーボックスをリメイクした Pcデスク Instagram T Co 1qf0cmwoyy 間接照明 看板 Pcデスク カラーボックス テープライト 木製アルファベット カフェ



間接照明を導入し 夜を快適に過ごす方法を紹介する Kirohi Com



Ledテープライトでオシャレ間接照明 Mac Pcデスクトップ環境を華やかに ゴリミー



明るい吹き抜けのあるldkにはpcコーナーなどに使えるカウンターが付いています Ldk 床暖房のある家 吹き抜け Src基礎 Pcコーナー カウンター 間接照明 白い床 シンプルモダン 家づくりの参考 板橋区の新築 ラビングホーム 不動産 建築 山口企 不動産



Ledテープでpcデスクを簡単にオシャレ間接照明にする方法



580 Kanaii Room Ideas In 21 Otaku Room Kawaii Room Gamer Room



Pcデスクまわり Garagemitsu



不夠有電競感 擺上corsair Icue Lt100 智慧燈塔 吧 Funglr Games



带pc 罩的led 带表面贴装铝挤出型材间接照明 Buy 表面安装铝挤出 铝挤压型材 Led 灯带的铝型材product On



期間限定送料無料 Regista レジスタ スプリットレザー トートバッグ 647 牛革 本革 ビッグトート ブラック ダークブラウン ネイビー カバン メンズ レディース 男女兼用 ファスナー付き 大きめ 通勤 鞄 収納 無地 通学 自立 Pc 軽量 ビジネス 新品即決 Www Cahsd Org



防潮防蚊防塵三防一體led 支架燈管 產品介紹 泰鑫工具 達利商城 網路旗艦店



世嘉智尼五金配件



ゲーム部屋改造計画 1 ゲーム部屋を良い感じの間接照明にしてみた Youtube



Key Light Air Elgato Com



台灣24h出貨 T5 一體式led燈管裝潢層板燈支架燈間接照明家用照明2尺4尺18w 蝦皮購物



單體廚房簡易型冰箱款對開門套房改造含照明燈排風扇不鏽鋼水槽可加裝電器1 05mm寬wk2a5c Ambest衛浴建材店



間接照明でおうち時間を楽しむ ヒュッゲ Hidemaroom Note



間接照明 月ライト ルームライト インテリア照明 テーブルランプ Usb充電 調光 卓上 ベッドサイドランプ タッチ 振動センサー 北欧 癒し おしゃれ Sサイズ Mlsp002 日本電化パーツ 通販 Yahoo ショッピング



ディスプレイ裏に優しい間接照明を設置 眼精疲労を予防する わしの おもちゃブログ



台灣樂天必敗居家生活用品精選led T5 4尺16w 白光 串接透明燈管層板燈 取代t8 燈管 10w w Expc X Lighting 流行情報 隨意窩



E極亮 奇亮科技 T5 5w 1尺層板燈led層板燈串接燈管 燈座一體成型含連接線間接照明含稅gp



Led T5 2呎9w 燈管日光燈層板燈間接照明輕鋼架支架燈燈管串接燈無縫串接 露天拍賣



Pcケースの空きスペースを間接照明追加してディスプレーケース化ボウリングレーン設置してみました Youtube



Re お前らのpcデスク周り晒していけ 再度up



テレワークでwebカメラの画質アップする間接照明 簡単設置でオシャレなライト リモライフ テレワーク情報 Pcデスク環境構築



为脚踏实地的建筑规划者提供了一盏明灯 项目 必威pc版



不夠有電競感 擺上corsair Icue Lt100 智慧燈塔 吧 Funglr Games



レビュー デスク周りの間接照明におすすめな Satechi Led Strip は部屋の雰囲気を変えるベストアイテム ログ



Ledテープ を 使って 間接照明 を 安く 自作 Jtor 360 Gamer



580 Kanaii Room Ideas In 21 Otaku Room Kawaii Room Gamer Room



日本yahoo拍賣 樂淘letao代購代標第一品牌 Ledテーブルライト間接照明スタンドインテリア照明 北欧高級おしゃれ螺旋寝室モダンデスクライト調色調光機能付



地板的間接照明 Pchome商店街 台灣no 1 網路開店平台



間接照明がもたらすインテリア効果はおしゃれ以外にも リフォームのことなら家仲間コム



珈琲カウンターの間接照明も宝探しで発見しました Sao Note



間接照明 35cm ペンダントライト ムーンライト 天井照明 吊り下げ 間接照明 月ライト インテリア ランプシェード Led おしゃれ 癒し 飾り 匠の誠品 Tkm010 日本電化パーツ 通販 Yahoo ショッピング



画面のあなたを素敵にライトアップ ウェブ会議用プロスタジオ仕様間接照明zumy Campfire キャンプファイヤー



ディスプレイ裏に優しい間接照明を設置 眼精疲労を予防する わしの おもちゃブログ



580 Kanaii Room Ideas In 21 Otaku Room Kawaii Room Gamer Room



Nzxt Japan Ledテープをpc周りの間接照明に使用したcool な例 やっぱりledテープの有効な利用方法は間接照明に行き着くんですかね S340に貼られているnzxtロゴとか Corsairロゴとか Intelロゴとか 気になるところはいろいろありますが 何と言っても



Ledテープライトで間接照明 Imac Pcデスクの施工例 ニャーニャー通信社



消逝的光芒2 支持rtx光追技术让游戏更加恐怖 輕之國度 專註分享的nacg社群



間接照明配置說明 Pchome商店街 台灣no 1 網路開店平台



Essence Technology 中菁科技有限公司



Wentopのledテープ 間接照明でpcデスクをオシャレにする方法 Ichiro Blog



对不起 我家客厅没有装吊灯 照明这样设计 省钱又实用 Mp头条



线性灯 该怎么设计



Led フロアライト デスクライト 交換無料 テーブルライト 間接照明 スタンドライト インテリア デザイナー 北欧 おしゃれ 寝室 照明 Fl 50sld 2本set



間接照明 35cm ペンダントライト ムーンライト 天井照明 吊り下げ 間接照明 月ライト インテリア ランプシェード Led おしゃれ 癒し 飾り 匠の誠品 Tkm010 日本電化パーツ 通販 Yahoo ショッピング



Control 更新照片模式已上线ps4 Xbox One与pc平台



東京建築巡り 美しすぎるドレープ状の間接照明 Tanrock 東京の建築 アート巡りを毎日発信 Note



Kiss Quiet 億光燈珠 Cns T5 2尺 白光 黄光 自然光 一體式led燈管層板燈 2入 Pchome 24h購物



ディスプレイ裏に優しい間接照明を設置 眼精疲労を予防する わしの おもちゃブログ



Visual Feast丨酒店公共空间的间接照明实例 来自vf照明的文章



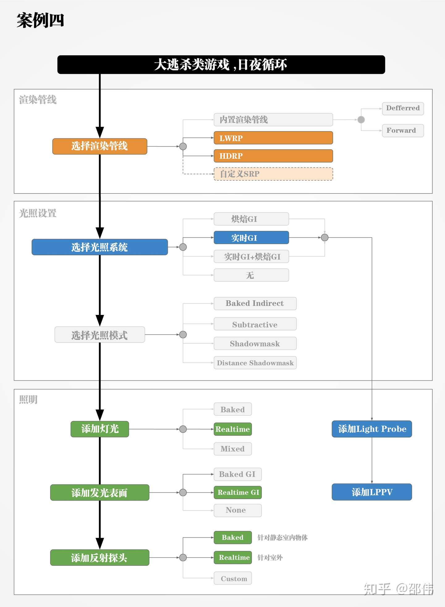
Unity 18 照明流程最佳实践 下 知乎



音声操作できる間接照明で部屋をおしゃれに 設定手順と購入したアイテム紹介 デジクル

